[Impressum]
[E-Mail]
Modeling Online-Banking (3)
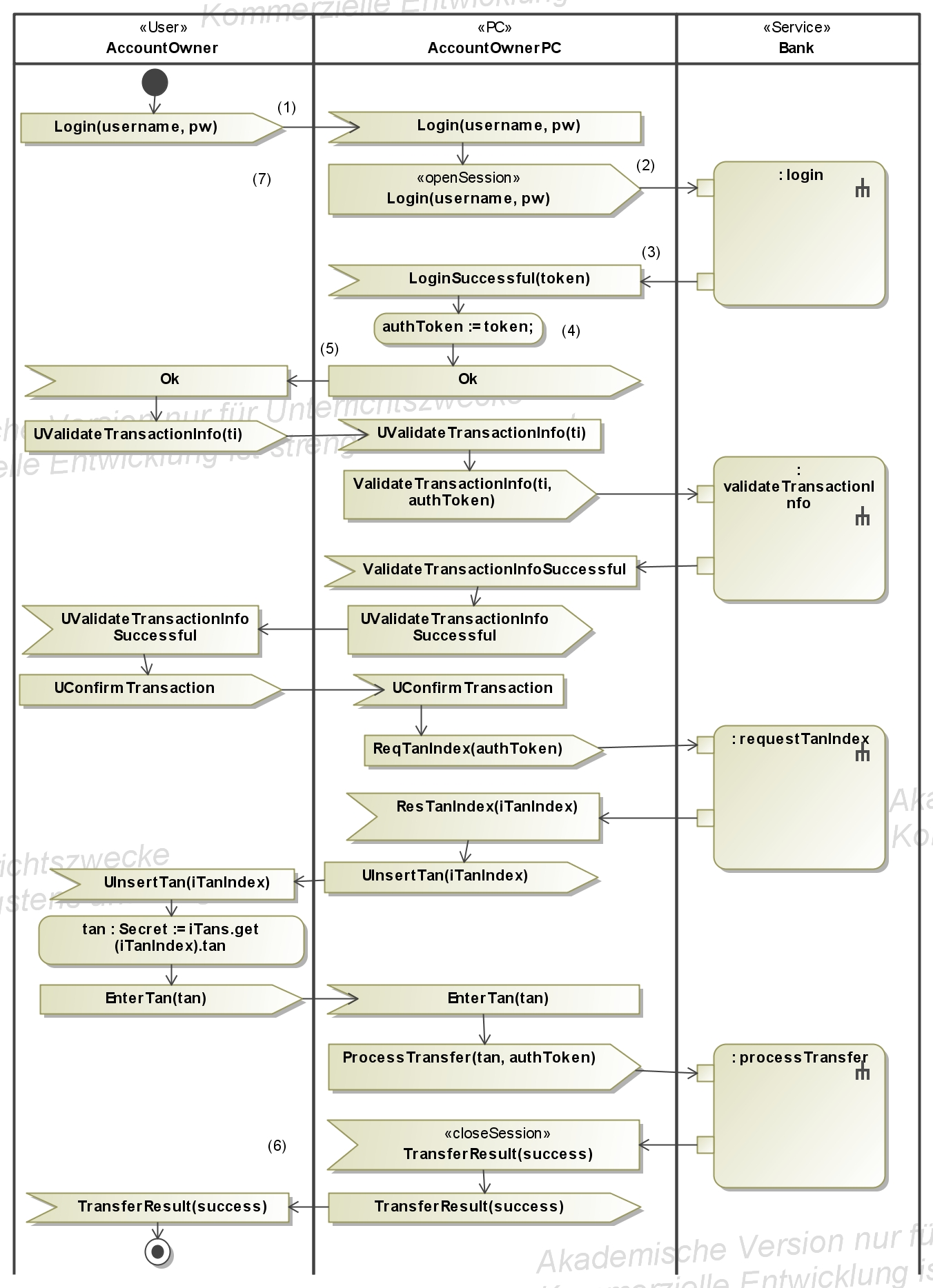
The last step is a detailed
description of the identified protocols with UML Activity diagrams and our Model Extension Language MEL.
- Activity diagram that describes the online transaction protocol
- Service operations (login, validateTransactionInfo and requestTanIndex, processTransfer) called in the diagram above
- Service operation creditAccount
- Private operations (credit and debit) from the service Bank
credit
debit